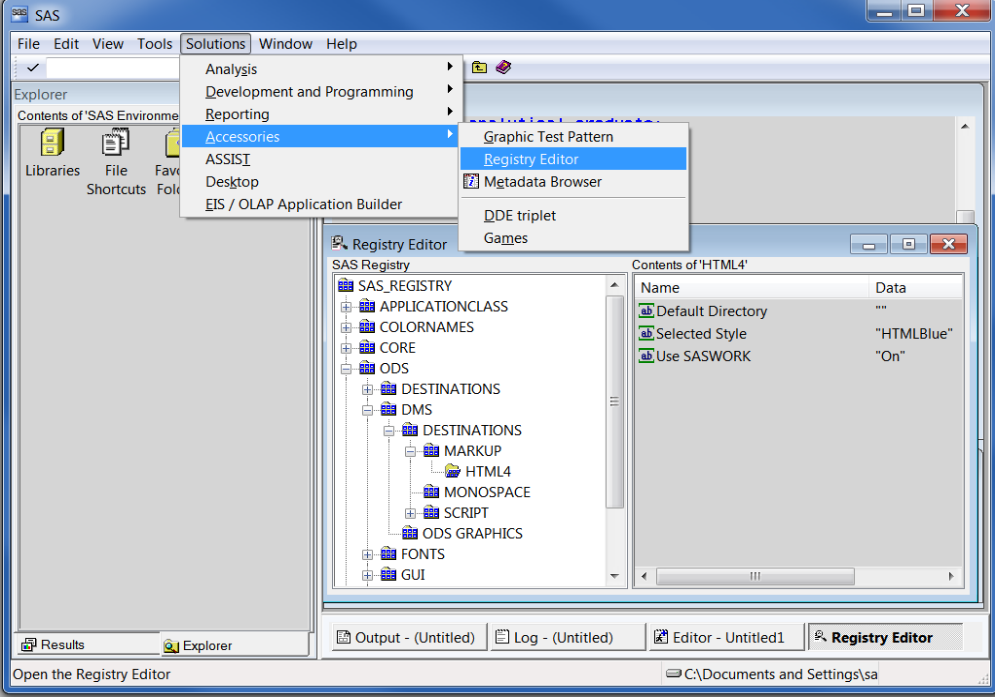
You can change the default destination by editing the SAS registry (see FigureĀ 3) or by changing system options in your SAS configuration file.
Figure 3: SAS Registry Window

Registry customization is generally performed by more advanced users who have experience and knowledge about the SAS System and their operating environment. Incorrect registry entries can corrupt your SAS registry. For more information about SAS configuration files and the SAS registry, see the SAS Companion for your operating system.